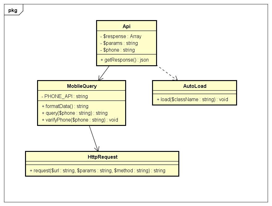
本文介绍的是PHP实现查询手机归属地的方法,首先来看看手机归属地查询的类图:
后台
MobileQuery类调用:
- \\libs\\HttpRquest
- \\libs\\ImRedis (未使用)
Api类调用 MobileQuery 类的 Query 方法来返回 $response 的数据,并进行加工。
前台
base.js 使用 .ajax 请求,并将请求后的数据填充到index.html 中。
核心代码展示
AutoLoad.php
?
1
2
3
4
5
6
7
8
9
10
11
12
13
14
15
16
17
|
<?php
/**
* TODO Auto-generated comment.
*/
class AutoLoad {
/**
* TODO Auto-generated comment.
*/
public static function load( $className )
{
//命名空间的反斜杠替代
$filename = sprintf( '%s.php' , str_replace ( '\\\\' , '/' , $className ));
require_once ( $filename );
}
}
spl_autoload_register([ 'AutoLoad' , 'load' ]);
|
Api.php
?
1
2
3
4
5
6
7
8
9
10
11
12
13
14
15
16
17
18
19
20
21
22
23
24
25
26
27
28
29
30
31
32
33
34
35
36
|
<?php
/**
* TODO Auto-generated comment.
*/
require_once "AutoLoad.php" ;
use \\app\\MobileQuery;
class Api{
private $response ;
private $params ;
private $phone ;
public function __construct(){
$this ->params = $_POST ;
if (isset( $this ->params[ 'tel' ])) {
$this ->phone = $this ->params[ 'tel' ];
} else {
$this ->phone = '17706436202' ;
}
$this ->queryResponse( $this ->phone);
}
public function queryResponse( $phone ) {
$this ->response = MobileQuery::query( $phone );
if ( is_array ( $this ->response) and isset( $this ->response[ 'province' ])) {
$this ->response[ 'phone' ] = $phone ;
$this ->response[ 'code' ] = 200;
} else {
$this ->response[ 'phone' ] = $phone ;
$this ->response[ 'msg' ] = '手机号码错误' ;
}
}
public function getResponse()
{
return json_encode( $this ->response);
}
}
$Api = new Api();
echo $Api ->getResponse();
|
app/MobileQuery.php
?
1
2
3
4
5
6
7
8
9
10
11
12
13
14
15
16
17
18
19
20
21
22
23
24
25
26
27
28
29
30
31
32
33
34
35
36
37
38
39
40
41
42
43
44
45
46
47
48
49
50
51
52
|
<?php
/**
* TODO Auto-generated comment.
*/
namespace app;
use libs\\HttpRequest;
use libs\\ImRedis;
class MobileQuery {
/**
* TODO Auto-generated comment.
*/
const PHONE_API= 'https://tcc.taobao.com/cc/json/mobile_tel_segment.htm' ;
/**
* TODO Auto-generated comment.
*/
const QUERY_PHONE = 'PHONE:INFO:' ;
public static function query( $phone )
{
$phoneData = null;
if (self::varifyPhone( $phone )){
$response = HttpRequest::request(self::PHONE_API, [ 'tel' => $phone ]);
$phoneData = self::formatData( $response );
$phoneData [ 'msg' ] = '数据由Cizel的博客提供' ;
}
return $phoneData ;
}
public static function formatData( $data )
{
$ret = null;
if (! empty ( $data )){
preg_match_all( "/(\\w+):'([^']+)/" , $data , $res );
$items = array_combine ( $res [1], $res [2]);
foreach ( $items as $itemKey => $itemVal ) {
$ret [ $itemKey ] = iconv( 'GB2312' , 'UTF-8' , $itemVal );
}
}
return $ret ;
}
public static function varifyPhone( $phone )
{
if (preg_match( "/^1[34578]{1}\\d{9}/" , $phone )) {
return true;
} else {
return false;
}
}
}
|
lib/HttpRequest.php
?
1
2
3
4
5
6
7
8
9
10
11
12
13
14
15
16
17
18
19
20
21
22
23
24
25
26
27
28
29
30
31
32
|
<?php
/**
* TODO Auto-generated comment.
*/
namespace libs;
class HttpRequest {
/**
* TODO Auto-generated comment.
*/
public static function request( $url , $params =[], $method = 'GET' )
{
$ret = null;
if (preg_match( "/^(http|https)\\:\\/\\/(\\w+\\.\\w+\\.\\w+)/" , $url )) {
$method = strtoupper ( $method );
if ( $method == 'POST' ) {
exit ( 'nothing to do.' );
} else {
if ( $params ) {
if ( strripos ( '?' , $url )) {
$url = $url . '&' . http_build_query( $params );
} else {
$url = $url . '?' . http_build_query( $params );
}
}
$ret = file_get_contents ( $url );
}
}
return $ret ;
}
}
|
statis/js/base.js
?
1
2
3
4
5
6
7
8
9
10
11
12
13
14
15
16
17
18
19
20
21
22
23
24
25
26
27
28
29
30
31
32
33
34
35
36
37
38
39
40
41
42
43
44
45
46
47
48
49
50
51
52
53
54
|
/*
* @Author: Cizel
* @Date: 2016-04-11 16:53:52
* @Last Modified by: Cizel
* @Last Modified time: 2016-04-11 17:22:32
*/
$(document).ready( function (){
$( '#query' ).click( function (){
var phone = $( '#phone_num' ).val();
//alert(phone);
if (phone.length == 11) {
Cizel.GLOBAL.AJAX( 'Api.php' , 'post' ,{ 'tel' :phone}, 'json' ,Cizel.APPS.QUERYPHONE.AJAXCALLBACK);
}
});
});
var Cizel = Cizel || {};
Cizel.GLOBAL = {};
Cizel.APPS = {};
Cizel.APPS.QUERYPHONE = {};
Cizel.APPS.QUERYPHONE.AJAXCALLBACK = function (data){
if (data.code == 200){
Cizel.APPS.QUERYPHONE.SHOWINFO();
$( '#phoneNumber' ).text(data.phone);
$( '#phoneProvince' ).text(data.province);
$( '#phoneCatName' ).text(data.catName);
$( '#phoneMsg' ).text(data.msg);
} else {
Cizel.APPS.QUERYPHONE.HIDEINFO();
}
};
Cizel.APPS.QUERYPHONE.SHOWINFO = function (){
$( '#phoneInfo' ).show();
}
Cizel.APPS.QUERYPHONE.HIDEINFO = function (){
$( '#phoneInfo' ).hide();
}
Cizel.GLOBAL.AJAX = function (url, method, params,dataType,callBack)
{
$.ajax({
url: url,
type: method,
data: params,
dataType: dataType,
success:callBack,
error: function (){
alert( '请求异常' );
}
});
};
|
感悟
通过完成这个实例,感觉自己对 PHP 面向对象的编写有了新的理解,同时 JavaScript 的编写能力需要加强。
好了,以上就是这篇文章的全部内容了,希望本文的内容对大家学习或者工作能带来一定的帮助,如果有疑问大家可以留言交流,谢谢大家对快网idc的支持。
原文链接:http://www.cizel.cn/archives/query_phone.html
相关文章
猜你喜欢
- ASP.NET自助建站系统中如何实现多语言支持? 2025-06-10
- 64M VPS建站:如何选择最适合的网站建设平台? 2025-06-10
- ASP.NET本地开发时常见的配置错误及解决方法? 2025-06-10
- ASP.NET自助建站系统的数据库备份与恢复操作指南 2025-06-10
- 个人网站服务器域名解析设置指南:从购买到绑定全流程 2025-06-10
TA的动态
- 2025-07-10 怎样使用阿里云的安全工具进行服务器漏洞扫描和修复?
- 2025-07-10 怎样使用命令行工具优化Linux云服务器的Ping性能?
- 2025-07-10 怎样使用Xshell连接华为云服务器,实现高效远程管理?
- 2025-07-10 怎样利用云服务器D盘搭建稳定、高效的网站托管环境?
- 2025-07-10 怎样使用阿里云的安全组功能来增强服务器防火墙的安全性?
快网idc优惠网
QQ交流群
您的支持,是我们最大的动力!
热门文章
-
2025-06-04 94
-
2025-06-04 49
-
2025-05-27 76
-
2025-06-04 43
-
nginx与apache限制ip并发访问 限制ip连接的设置方法
2025-05-26 79
热门评论