平时管理数据库一般都是用cmd命令提示符,或是idea intellij自带的data source,使用navicat比较少。这段时间,由于要对前后端交互的数据结构进行设计,直接写文档联系多表时有些困难,想着如果有关系图就直观很多。想到navicat本身就有这个功能,现在就去试试。
首先,我们打开已经设计好的表视图界面:
点击右下角的按钮切换到er视图:
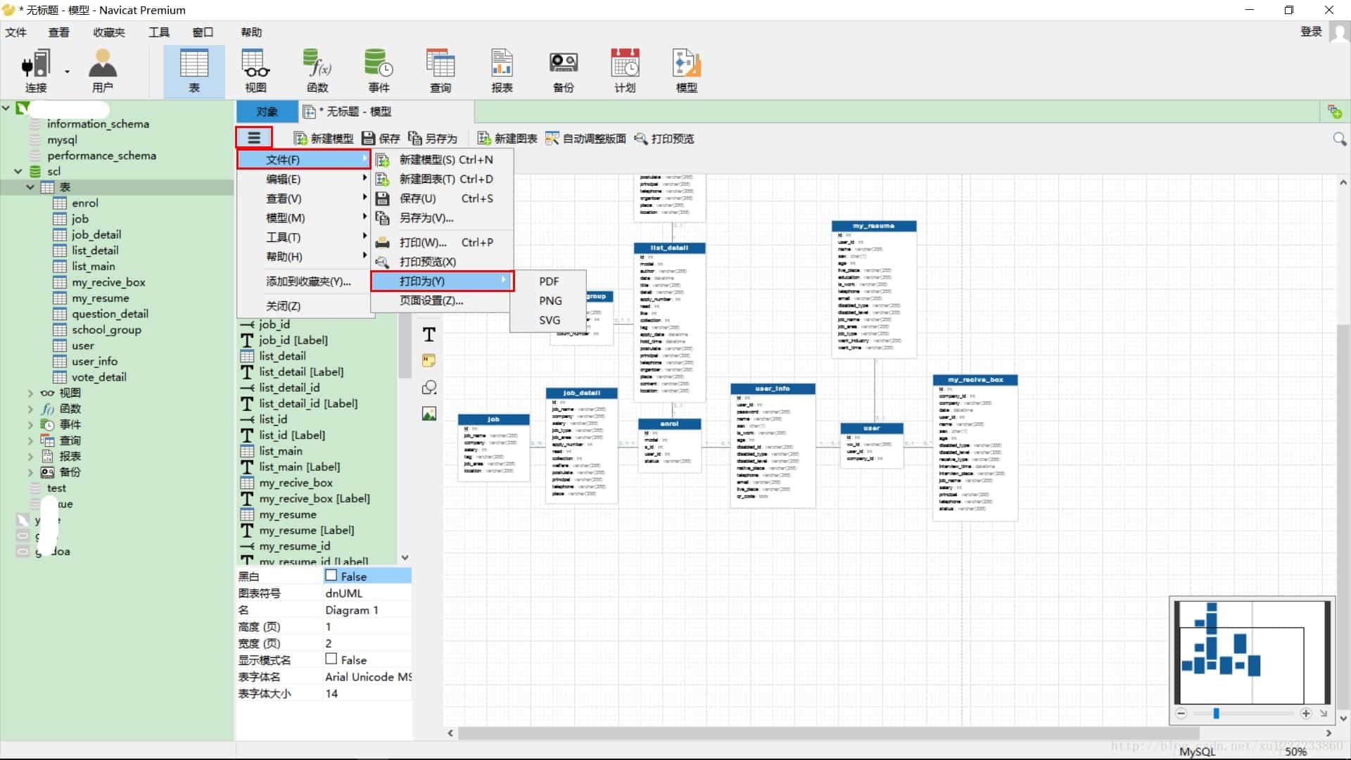
那些表与表之间相连接的就是外键,这个应该没问题。然后,我想到我要给领导汇报一下我的工作情况呀,直接截图截不完整不说,还很模糊。所以我想,会不会有什么办法可以将得到的关系图导出成pdf或者图片格式的文件呢?找了一会儿,发现确实有这个功能。
在数据库名字上,右击选择逆向数据库到模型。就可以看到生成的模型,可能会有些偏差,但是关系不会发生变化的。当然还可以在左边的工具栏选择对应的线条呀什么的,继续加工一下,然后就可以选择导出了。
导出格式有三种,pdf、svg和png,个人比较喜欢pdf,比较正式,一般什么要汇报给领导看的文档我都会先转成pdf,这样也比较清爽一些。emmm,生成er关系图以及导出就是这些,如果帮助到你了,请点个赞吧!
到此这篇关于使用navicat生成er关系图并导出的方法的文章就介绍到这了,更多相关navicat生成er关系图内容请搜索以前的文章或继续浏览下面的相关文章希望大家以后多多支持!





