本教程基于 JetBrains IntelliJ IDEA 2020.3.2 编写。
JetBrains IntelliJ IDEA 下载地址:JetBrains IntelliJ IDEA 官网
软件安装完成后,先修改配置文件存放路径,修改配置文件路径后,会导致之前的配置因误操作失效,所以建议先修改在配置。
- 进入 IDEA 安装位置的bin目录;
- 找到 idea.properties 文件,编辑这个文件;
- #———————————————————————
- # Uncomment this option if you want to customize path to IDE config folder. Make sure you're using forward slashes.
- #———————————————————————
- # idea.config.path=${user.home}/.IntelliJIdea/config
- idea.config.path=D:/Tools/JetBrains/IntelliJ IDEA 2020.3.2/config
- #———————————————————————
- # Uncomment this option if you want to customize path to IDE system folder. Make sure you're using forward slashes.
- #———————————————————————
- # idea.system.path=${user.home}/.IntelliJIdea/system
- idea.system.path=D:/Tools/JetBrains/IntelliJ IDEA 2020.3.2/system
JetBrains IntelliJ IDEA 分为两个版本:旗舰版(Ultimate)和社区版(Community)。旗舰版收费(30天免费使用时间,功能齐全);社区版(永久免费,功能简陋)。
1.目录结构解释
bin:容器,执行文件和启动参数等
help:快捷键文档和其他帮助文档
jbr:Java 运行环境
lib:IDEA 依赖的类库
license:各个插件许可
plugins:插件
其中:bin 目录下:
以我的电脑系统(64位 windows10,16G内存)为例,说明一下如何调整 VM 配置文件:
- –Xms128m
- –Xmx750m
- –XX:ReservedCodeCacheSize=512m
- –XX:+UseConcMarkSweepGC
- –XX:SoftRefLRUPolicyMSPerMB=50
- –XX:CICompilerCount=2
- –XX:+HeapDumpOnOutOfMemoryError
- –XX:-OmitStackTraceInFastThrow
- –ea
- –Dsun.io.useCanonCaches=false
- –Djdk.http.auth.tunneling.disabledSchemes=""
- –Djdk.attach.allowAttachSelf=true
- –Djdk.module.illegalAccess.silent=true
- –Dkotlinx.coroutines.debug=off
大家根据电脑系统的位数,选择 32 位的 VM 配置文件或者 64 位的 VM 配置文件。
32 位操作系统内存不会超过 4G,所以没有多大空间可以调整,建议不用调整了。
64 位操作系统中 8G 内存以下的机子或是静态页面开发者是无需修改的。
64 位操作系统且内存大于 8G 的,如果你是开发大型项目、Java 项目或是 Android 项目, 建议进行修改,常修改的就是下面 3 个参数:
| 1-16G | 16G以上 | |
|---|---|---|
| -Xms | 128m | 512m |
| -Xmx | 750m | 1500m |
| -XX:ReservedCodeCacheSize | 240m | 500m |
2.设置显示常见的视图
3.设置主题
4.设置窗体及菜单的字体及字体大小
5.设置默认项目路径&打开新项目方式
6.设置适合自己的快捷键风格
7.设置鼠标滚轮修改字体大小
勾选此设置后,增加 Ctrl + 鼠标滚轮快捷键来控制代码字体大小显示。
8.设置自动导包功能
Add unambiguous imports on the fly:自动导入不明确的结构
Optimize imports on the fly:自动帮我们优化导入的包
9.设置显示行号和方法间的分隔符
Show line numbers:显示行数。我建议一般这个要勾选上。
Show method separators: 显示方法分隔线。这种线有助于我们区分开方法,所以建议勾选上。
10.忽略大小写提示
11.设置取消单行显示 tabs 的操作
12.设置默认的字体、字体大小、字体行间距
13. 修改当前主题的字体、字体大小、字体行间距
14.修改当前主题的控制台输出的字体及字体大小
15.修改代码中注释的字体颜色
Doc Comment – Text:修改文档注释的字体颜色
Block comment:修改多行注释的字体颜色
Line comment:修改当行注释的字体颜色
16.设置超过指定 import 个数,改为*
17.修改类头的文档注释信息
- /**
- * <p>
- *
- * </p>
- *
- * @author:bood
- * @date:${DATE}
- */
18.添加类、方法注释
- 类注释:
- /**
- * <p>
- *
- * </p>
- *
- * @author: bood
- * @date: $date$
- */
- 方法注释:
- /**
- * <p>
- *
- * </p>
- *
- * @return: $return$
- $params$
- * @author: bood
- * @date: $date$
- */
- 关键字表达式:
- date date()
- return methodReturnType()
- params groovyScript("if(\\"${_1}\\".length() == 2) {return '';} else {def result=''; def params=\\"${_1}\\".replaceAll('[\\\\\\\\[|\\\\\\\\]|\\\\\\\\s]', '').split(',').toList();for(i = 0; i < params.size(); i++) {if(i<(params.size()-1)){result+=' * @param ' + params[i] + ': ' + '\\\\n'}else{result+=' * @param ' + params[i] + ': '}}; return result;}", methodParameters());
19.设置项目文件编码
20. 设置自动编译
21.Debug 的设置
设置 Debug 连接方式,默认是 Socket。Shared memory 是 Windows 特有的一个属性,一般在 Windows 系统下建议使用此设置,内存占用相对较少。
常用断点调试快捷键
22.Maven 的配置
Maven 的下载 – 解压 – 环境变量的配置这里就赘述了。下面直接整合 Maven。选择自己 Maven 的目录,和 settings 文件,然后配置自己的仓库 reposiroty。
Maven home path:可以指定本地 Maven 的安装目录所在,因为我已经配置了 MAVEN_HOME 系统参数,所以直接这样配置 IntelliJ IDEA 是可以找到的。但是假如你没有配置的话,这里可以选择你的 Maven 安装目录。此外,这里不建议使用 IDEA 默认的。
User settings file / Local repository:我们还可以指定 Maven 的 settings.xml 位置和本地仓库位置。
23.取消更新
24.过滤文件及文件夹
建议添加如下忽略:
- *.iml
- *.idea
- *.gitignore
- *.sh
- *.classpath
- *.project
- *.settings
25.使用Alt + Insert,生成serialVersionUID
搜索:Serialization issues
26.消除IDEA常见警告
代码中大量的波浪线
搜索:General
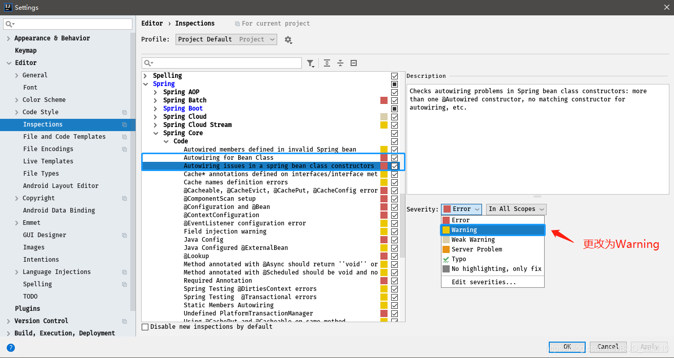
Spring Autowriting警告
Lombok(新版本中已内置):开发神器,可以简化你的实体类。
GenerateAllSetter:只要你选中需要生成set,get方法的对象,按下快捷键 alt+enter,自动生成set,get方法。
mybatis-log-plugin:从控制台提取一个的输出sql语句。
Free Mybatis plugin:Free Mybatis plugin 非常方便进行 Mapper 接口和 XML 文件之间跳转。
RestfulToolkit:RESTful 服务开发辅助工具集(安利,可以直接在右侧的RestServices查看,所有项目的restful接口,还可以通过 Ctrl \\ 全局搜索 )。
Easy Code:支持自定义模板的代码生成插件。
Translation:中英文翻译工具。
JRebel for IntelliJ:热部署插件。
Maven Helper:方便显示maven的依赖树,处理冲突的好帮手。
FindBugs-IDEA:代码审查。
Alibaba Java Coding Guidelines:阿里的开发设计规范。
到此这篇关于JetBrains IntelliJ IDEA 优化教超详细程的文章就介绍到这了,更多相关JetBrains IDEA 优化内容请搜索快网idc以前的文章或继续浏览下面的相关文章希望大家以后多多支持快网idc!
原文链接:https://blog.csdn.net/BUG_call110/article/details/108406366






































