什么是SSO?
单点登录SSO(Single Sign-On)是身份管理中的一部分。SSO的一种较为通俗的定义是:SSO是指访问同一服务器不同应用中的受保护资源的同一用户,只需要登录一次,即通过一个应用中的安全验证后,再访问其他应用中的受保护资源时,不再需要重新登录验证
SSO的用途:
目前的企业应用环境中,往往有很多的应用系统,淘宝、天猫、爱淘宝等等产品和如办公自动化(OA)系统,财务管理系统,档案管理系统,信息查询系统等等。这些应用系统服务于企业的信息化建设,为企业带来了很好的效益。但是,用户在使用这些应用系统时,并不方便。用户每次使用系统,都必须输入用户名称和用户密码,进行身份验证;而且应用系统不同,用户账号就不同,用户必须同时牢记多套用户名称和用户密码。特别是对于应用系统数目较多,用户数目也很多的企业,这个问题尤为突出。问题的原因并不是系统开发出现失误,而是缺少整体规划,缺乏统一的用户登录平台,使用SSO技术可以解决以上这些问题
SSO的好处:
方便用户:从用户实际使用角度考虑
用户使用应用系统时,能够一次登录,多次使用。用户不再需要每次输入用户名称和用户密码,也不需要牢记多套用户名称和用户密码。单点登录平台能够改善用户使用应用系统的体验。
方便管理员:从日常维护管理角度考虑
现在很多大的互联网公司都会有很多的应用,比如以下是淘宝网的截图:
天猫 聚划算 头条等都是不同的应用,有的甚至采用完全不同的域名,但是所有在淘宝注册的用户都是使用的一套用户名和口令,如果在这些系统直接切换做不到登陆状态的同 步,体验是非常差的。再举个栗子,很多公司内部系统也有很多个,比如HR系统,财务系统,考勤系统等等,如果员工在一个系统登陆了,跳转到另外一个系统还 需要登陆,就会让人很不爽…
基于此,SSO(Single Sign On)应运而生。当然,我们来现实这个需求的方法有很多种,使用Cookie是其中比较简单的方式,主要需要解决的问题是:Cookie是不能跨域传递的,如何将一个域的Cookie通知给其它应用(不在同一个域)?
so,如果你对cookie机制不太熟悉,请先google,并大致了解为什么cookie会设计成不能跨域等相关问题。
系统管理员只需要维护一套统一的用户账号,方便、简单。相比之下,系统管理员以前需要管理很多套的用户账号。每一个应用系统就有一套用户账号,不仅给管理上带来不方便,而且,也容易出现管理漏洞。
简化应用系统开发:从应用扩展角度考虑
开发新的应用系统时,可以直接使用单点登录平台的用户认证服务,简化开发流程。单点登录平台通过提供统一的认证平台,实现单点登录。因此,应用系统并不需要开发用户认证程序。
如何实现?
SSO有以下几种方式实现
共享Cookie
当我们的子系统都在一个父级域名下时,我们可以将Cookie种在父域下,这样浏览器同域名下的Cookie则可以共享,这样可以通过Cookie加解密的算法获取用户SessionID,从而实现SSO。
但是,后面我们发现这种方式有几种弊端:
a. 所有同域名的系统都能获取SessionID,易被修改且不安全;
b. 跨域无法使用。
ticket验证,我们目前采取的是这种方式
这种实现的SSO有以下几个步骤:
a. 用户访问某个子系统,发现如果未登录,则引导用户跳转到SSO登录页面;
b. 判断SSO是否已经登录;
c. 如果已经登录,直接跳转到回调地址,并返回认证ticket;
d. 如果未登录,用户正确输入用户名/密码,认证通过跳转到回调地址,并返回认证ticket;
e. 子系统获取ticket,调用SSO获取用户uid等信息,成功后让用户登录。
前面已经说了,如何通过Cookie来实现SSO,主要是如何解决跨域问题。首先来谈谈Set-Cookie中的domain属性。
Cookie domain
为了让Http协议在一定程度上保持上下文,server在响应的头部可以加入Set-Cookie来写入一些数据到客户端,Set-Cookie中的
domain字段用来表示这个cookie所在的域。
栗子:
我们访问www.cookieexm.com,如果server在返回头部中加入了Set-Cookie,如果不指定domain,那么默认这个cookie的域就是www.cookieexm.com,也就是只有访问www.cookieexm.com时客户端才会把这个cookie返给服务端。
如果我们指定domain为.cookieexm.com,那么客户端在访问以下域名:www.cookieexm.com www1.cookieexm.com a.cookieexm.com ***.cookieexm.com 时都能够把cookie返回。
所以,我们得出一条结论:客户端对cookie的domain的匹配是从结尾进行匹配的,有了这个基础,我们就可以实现我们的SSO登陆了。
cookie中需要注意的
设置为http-only
涉及登录凭证(如票据或者用户名)应该加密
cookie不能存放隐私数据
具体方案
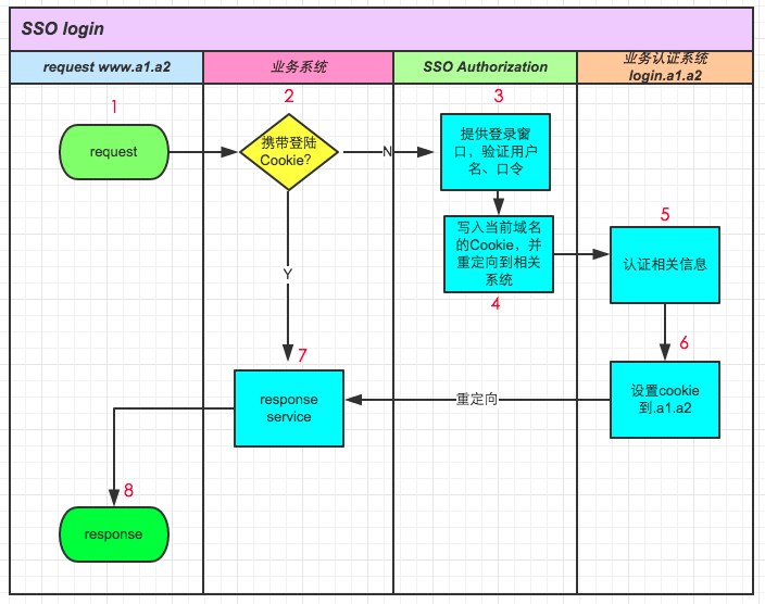
假设我们需要在如下子系统 **.a1.a2 **.b1.b2 **.c1.c2间实现单点登录,首先我们需要一个专门用于单点登陆的认证系统(sso.s1.s2)。假设目前系统处于未登录状态,访问www.a1.a2为例:
分别看一下每个步骤作用:
请求www.a1.a2
www.a1.a2收到请求,检查是否携带登录的cookie,目前没有登陆过,那么重定向到sso认证中心
SSO提供登陆窗口,用户输入用户名 口令。SSO系统验证用户名和口令
这一步是关键,如果登录成功,首先把SSO系统的Cookie放到客户端;同时,将用户的认证信息传递通过重定向传递给业务方,注意,这个传递明显不能通过cookie来传递(不同域嘛),一般是通过加密的querystring。
业务方的验证系统收到sso认证信息,再进行认证
业务方认证通过之后,把认证结果的cookie写入到.a1.a2,至此,SSO认证完成
重定向到业务系统www.a1.a2,由前面的结论可知,此时所有以.a1.a2结尾的业务系统都可以使用这个认证之后的cookie
response
说明:
业务认证系统不一定存在,有些不是太敏感的系统可以直接从SSO Authorization重定向到业务系统,并把SSO的认证信息带过去。
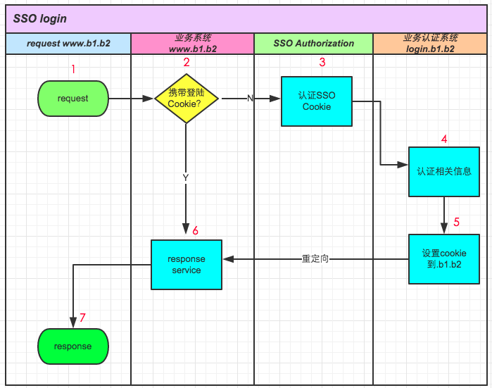
承接上文,此时,如果用户访问www.b1.b2应用,如下图所示:
与访问www.a1.a2不同的是我们在重定向到SSO Authorization时已经不需要再去输入用户名,因为sso.s1.s2此时已经存有cookie,直接用cookie验证。
以上,就是一个简单的基于Cookie的登陆系统。
其中几个问题需要重点解决
如何高效存储大量临时性的信任数据
如何防止信息传递过程被篡改
如何让SSO系统信任登录系统和免登系统
对于第一个问题,一般可以采用类似与memcached的分布式缓存的方案,既能提供可扩展数据量的机制,也能提供高效访问
对于第二个问题,一般采取数字签名的方法,要么通过数字证书签名,要么通过像md5的方式,这就需要SSO系统返回免登URL的时候对需验证的参数进行 md5加密,并带上token一起返回,最后需免登的系统进行验证信任关系的时候,需把这个token传给SSO系统,SSO系统通过对token的验证 就可以辨别信息是否被改过
对于最后一个问题,可以通过白名单来处理,说简单点只有在白名单上的系统才能请求生产信任关系,同理只有在白名单上的系统才能被免登录。




